Como alimentar tu IA con ✨ Bases de conocimientos ✨
Video tutorial
Manual Paso a Paso
Este manual tiene como objetivo enseñar al usuario cómo utilizar las bases de conocimiento en CRMInbox para alimentar su agente de IA con información útil y especializada. Las bases de conocimiento permiten proporcionar a tu agente información relevante que debería conocer, como precios de planes de renta, promociones vigentes, procedimientos de troubleshooting básico, políticas de la empresa, entre otros datos importantes. Piénsalo como la información que un personal humano de soporte capacitado debería saber para atender correctamente a los clientes.
Configurar una base de conocimiento es sencillo: solo necesitas subir información útil en formato PDF o TXT de tu empresa, y tu agente de IA podrá utilizarla para responder con mayor precisión y contexto a las consultas de tus clientes.
1 Obtener una API Key del proveedor de IA.
IMPORTANTE: Antes de comenzar, deberás tener a la mano una API Key de tu proveedor de inteligencia artificial. Estos proveedores pueden ser OpenAI, Google Studio u otros servicios similares. Si aún no cuentas con una, consulta la documentación del proveedor para obtenerla.
2 Dirigirse al módulo de Bases de conocimiento.

Desde el menú principal, navega a la sección "Automatización" y luego haz clic en "Bases de conocimiento". Esta sección te permitirá crear y gestionar todas las bases de conocimiento que alimentarán a tus agentes de IA.
3 Crear una nueva base de conocimiento haciendo clic en "Agregar".

Una vez dentro del módulo de Bases de conocimiento, localiza y haz clic en el botón "Agregar" para comenzar a crear tu primera base de conocimiento.
4 Completar el formulario de configuración de la base de conocimiento.

Se abrirá un formulario donde deberás completar la siguiente información:
1.- Título: Ingresa un título reconocible para tu base de conocimiento (ejemplo: "Soporte ISP - Manuales y Precios").
2.- Nombre del proveedor: Especifica el nombre del proveedor correspondiente a tu API Key (OpenAI, Google Studio, etc.).
3.- API Key: Ingresa la API Key que obtuviste en el paso anterior.
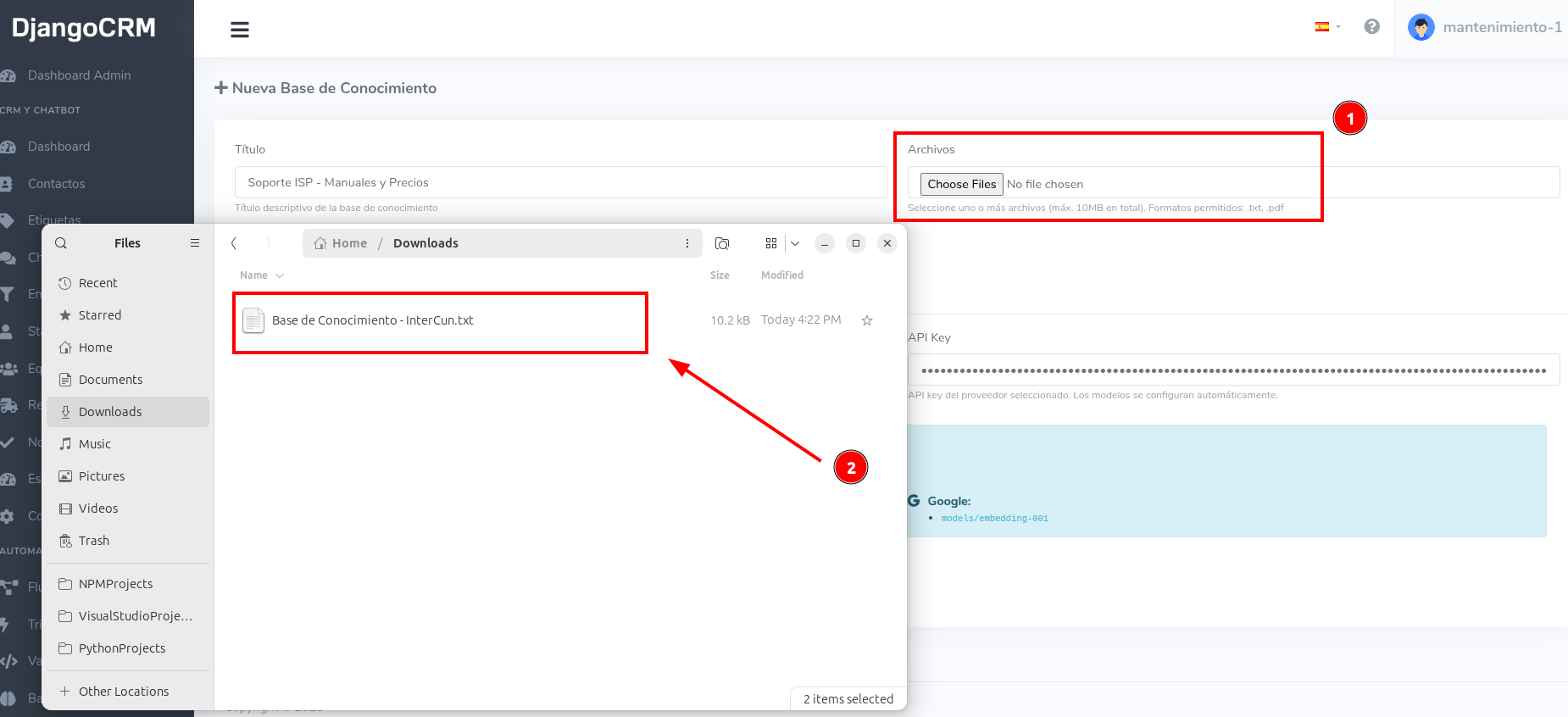
5 Subir archivos de conocimiento en formato TXT o PDF.

Para alimentar tu base de conocimiento con información:
A.- Haz clic en el botón "Agregar archivo".
B.- Se abrirá el explorador de archivos de tu dispositivo.
C.- Selecciona uno o múltiples archivos en formato TXT o PDF que contengan información útil. O puedes usar este archivo como ejemplo
D.- Ejemplos de archivos útiles: catálogos de precios, manuales de troubleshooting, políticas de servicio, guías de productos, FAQs, etc.
6 Guardar la base de conocimiento y verificar en la lista.

Una vez que hayas subido todos los archivos necesarios, haz clic en "Guardar". La base de conocimiento se creará y aparecerá en la lista de bases de conocimiento disponibles.
7 Asignar la base de conocimiento a un agente existente.

Para que tu agente utilice la base de conocimiento:
A.- Dirígete a "Automatización" → "Agentes" → "Lista".
B.- Localiza el agente al que deseas agregar la base de conocimiento.
C.- Haz clic en el botón de "Editar" del agente correspondiente.
8 Seleccionar y vincular la base de conocimiento al agente.

En el formulario de edición del agente:
A.- Desplázate hacia la segunda parte del formulario.
1.- Haz clic en el checkbox de las bases de conocimientos que quieres que tu IA use para sus respuetas.
2.- Haz clic en "Siguiente".
ALTERNATIVA
Puedes crear una base de conocimiento dentro del mismo formulario del agente. Presiona el botón que dice Agregar base de conocimiento.
Y llena la información igual a los pasos anteriores.

9 Verificar el funcionamiento del agente con base de conocimiento.

Una vez configurado, el agente utilizará automáticamente la base de conocimiento para responder consultas. El agente tendrá acceso a toda la información contenida en los documentos que subiste durante la conversación activa (hasta que se cierre la conversación).
10 Agregar más documentos a una base de conocimiento existente.

Si deseas ampliar la información disponible en una base de conocimiento:
A.- Regresa a "Automatización" → "Bases de conocimiento".
B.- Localiza la base de conocimiento que deseas actualizar.
C.- Haz clic en el botón de "Editar".
D.- Haz clic nuevamente en "Agregar archivo" o "Subir archivos".
E.- Selecciona los nuevos documentos que deseas agregar.
F.- Automáticamente se agregará más información a la base de conocimiento existente.
Nota importante: Las bases de conocimiento transforman a tu agente de IA en un experto especializado en tu negocio, permitiéndole responder con precisión sobre temas específicos como políticas internas, procedimientos técnicos, catálogos de productos y servicios, sin necesidad de programar cada respuesta manualmente.
3 de Octubre de 2025 a las 17:13 - Visitas: 1707
